준호씨의 블로그
OSX - 중복 사진을 찾아서 지우자. Photos Duplicate Cleaner 본문
찍은 사진 파일을 보관하다 보면 이런저런 이유로 같은 사진이 중복되어 쌓이는 경우가 생깁니다.
아이폰의 사진을 Photos로 import해오다가 뭔가 오동작해서 다시 하다 보면 같이 사진이 쌓인다거나 그 외에 여러 이유가 있을 수 있습니다.
이럴 때 사용하기 좋은 프로그램이 Photos Duplicate Cleaner입니다.
https://apps.apple.com/kr/app/photos-duplicate-cleaner/id592704001?l=en&mt=12
Photos Duplicate Cleaner
Photos Duplicate Cleaner minimizes the tedious efforts used for searching your entire system for duplicate photos. Instead of searching your Mac manually for duplicates, select a particular folder and let this cleaner do its work. As a result, you’ll
apps.apple.com

무료로 사용할 수 있어서 좋고요.
Photos 뿐 아니라 그냥 사진 파일이 있는 폴더를 넣어서 중복된 사진을 찾아서 정리할 수도 있습니다.
Photos파일 안의 중복 사진 정리하기
Photos파일을 드래그 앤 드롭으로 추가합니다. 보통 Pictures디렉터리에 Photos Library.photoslibrary라는 파일이 있습니다. 저는 외장하드로 옮겨둔 파일을 사용했습니다.

"Scan for Duplicates"를 누르면 스캔이 시작됩니다.
스캔이 완료되고 나면 중복된 사진들의 목록이 나타납니다. 왼쪽 위에 있는 Auto Mark를 누르면 사진 하나는 남기고 나머지 중복된 사진들을 선택해줍니다.

Trash Marked를 눌러줍니다.

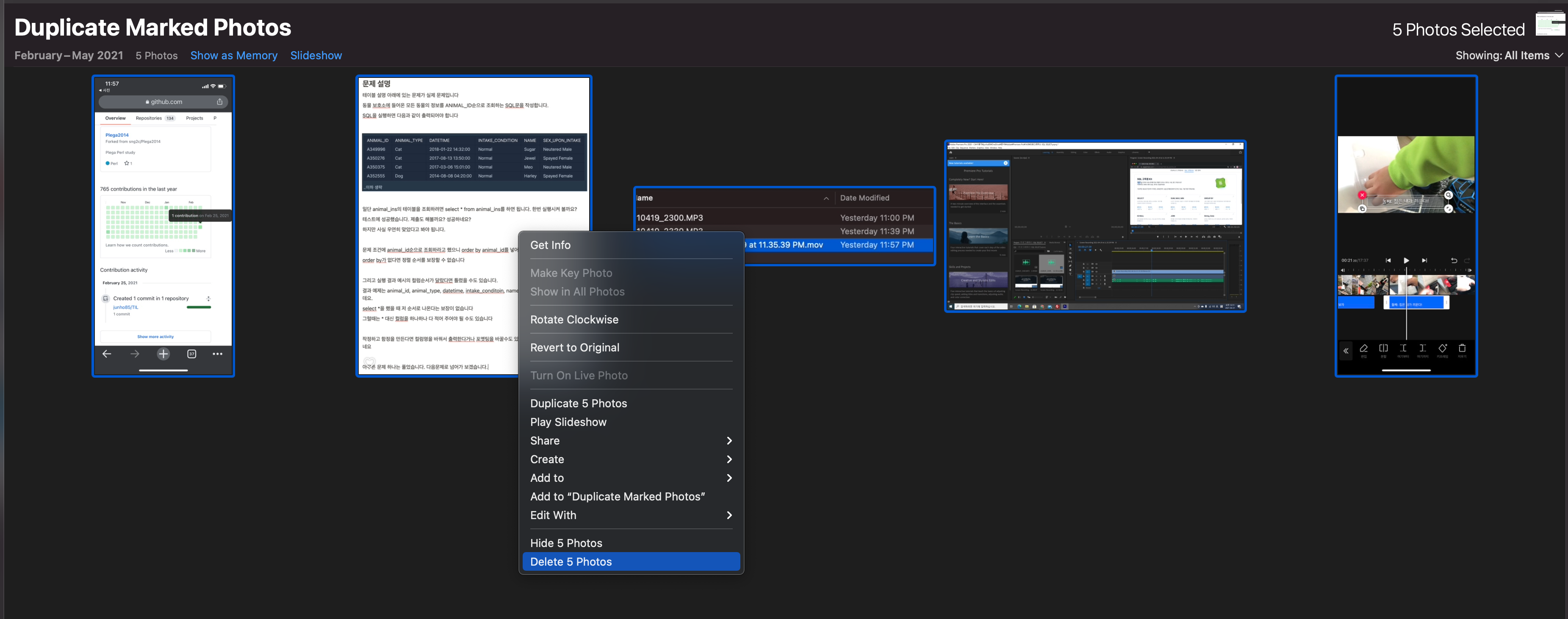
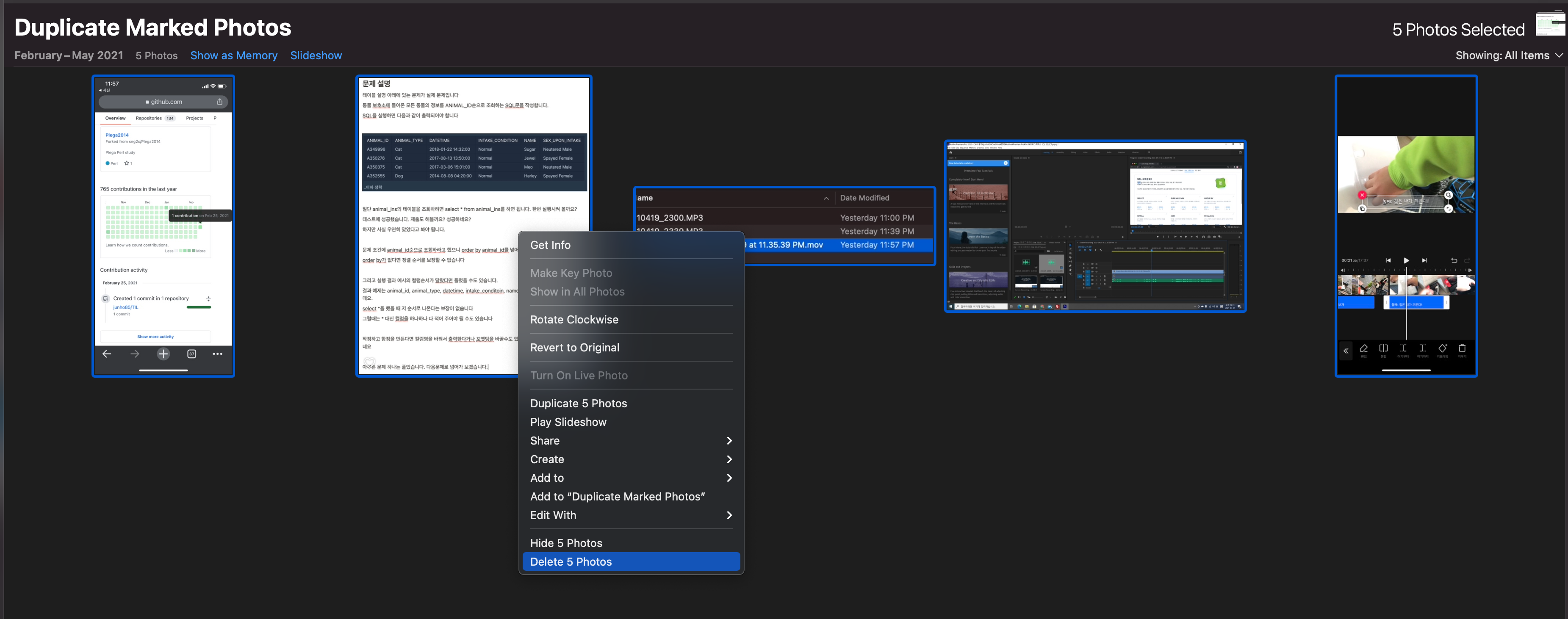
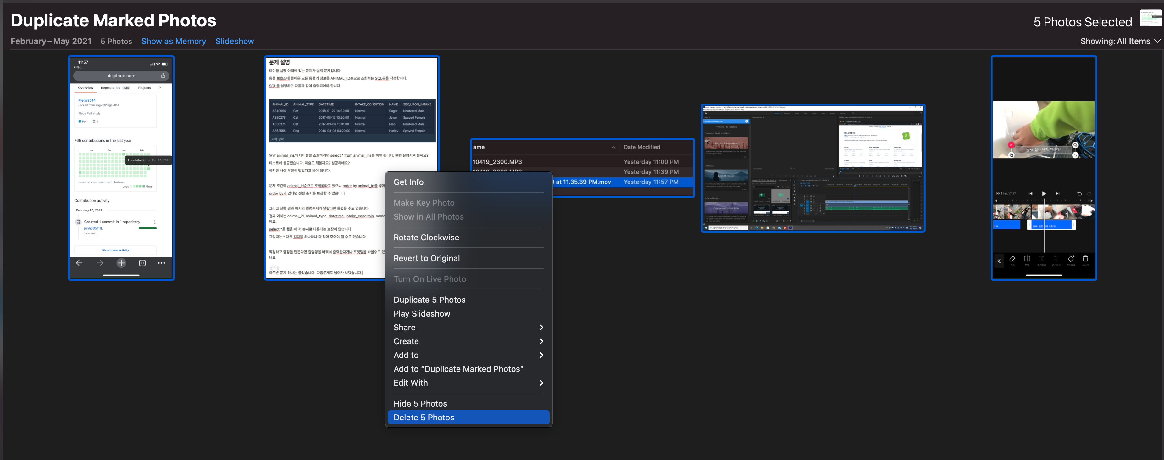
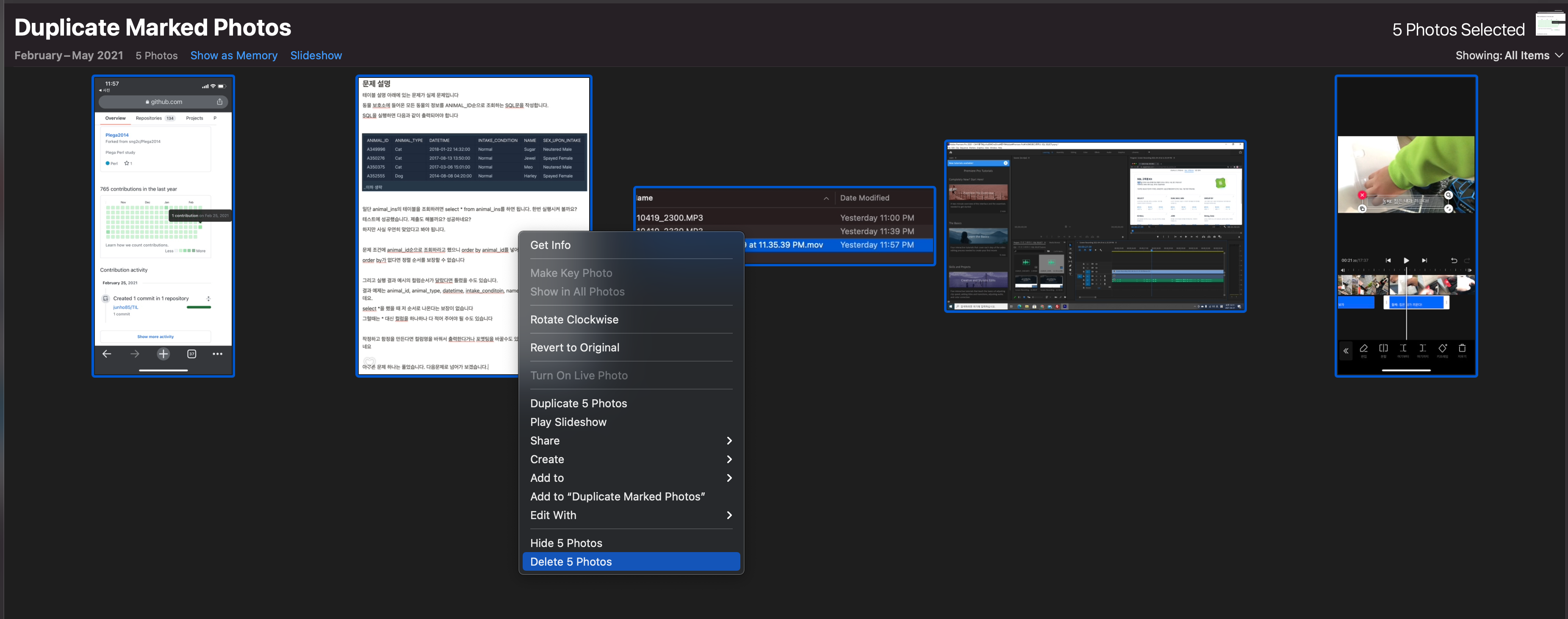
중복된 사진은 Photos에서 My Albums 아래에 Duplicate Marked Photos라는 앨범 안에 저장됩니다. 앨범 안의 사진들을 지워주면 됩니다.

Duplicated Marked Photos의 사진들을 선택한 다음 마우스 우클릭하고 마지막에 있는 Delete x Photos를 눌러서 삭제합니다.
폴더에 있는 중복 사진들 찾아서 지우기
다음은 Photos가 아니고 사진 폴더에 있는 사진들을 중복 검사하고 싶은 경우입니다. 중복 사진이 있는지 검사하고 싶은 디렉터리들을 드래그 앤 드롭으로 추가해 줍니다.

아래쪽에 있는 "Scan for Duplicates"버튼을 누르면 중복된 사진이 있는지 검사를 진행합니다.
스캔이 진행되는 모습입니다.

중복 사진을 확인하고 Auto Mark 버튼을 누르면 삭제할 사진들을 자동으로 선택해 줍니다. 아래는 사진 말고 중복 영상이 선택된 모습입니다.

사진의 경우 미리보기가 나타나는데 영상은 선택한 파일의 미리보기만 나타나네요. "Trash Marked"를 누르면 중복 사진(또는 영상)을 삭제해 줍니다.
삭제가 완료되면 결과를 알려줍니다.

중복된 동영상 파일을 많이 삭제했더니 용량이 많이 확보되었습니다.
'IT이야기' 카테고리의 다른 글
| KT EGG 전화로 해지하기 (0) | 2021.06.03 |
|---|---|
| KT EGG 재가입 신청. 이제 IML450대신 아이언에그다. SMR-100K (0) | 2021.06.02 |
| 삼성전자 시리즈5 노트북 NT530U4B-S54 윈도우10 설치 성공 (0) | 2021.05.17 |
| 윈도우10 스크린샷 단축키 Win+Alt+PrtScrn (0) | 2021.05.13 |
| 삼성전자 시리즈5 노트북 NT530U4B-S54 윈도우10 설치 2차 시도 (0) | 2021.05.08 |